Step 2: (Recommended) Set up your policy tree

Folders provide a hierarchical framework for applying policy settings, managing configuration and organizing objects within your environment, much like hierarchical directories such as Active Directory.

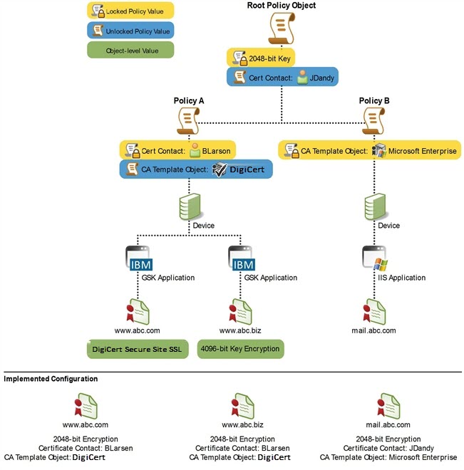
Folders can contain objects such as devices, applications, certificates, CA templates, and even other folders.

When managing CA templates, each folder enables you to set policy that applies for each object type contained below it. For example, if several certificates are contained within a folder, one or more of the policy attributes for those certificate objects can be defined on the folder. Consequently, folders can be used to standardize object configuration parameters and enforce security requirements throughout your encryption environment.

To learn more about how policy works, see Using policies to manage encryption assets in the CyberArk Trust Protection Foundation Administration Guide.

Related Topics Link IconRelated Topics